IPO Fortuny: Vsadit na jistý zisk, nebo se držet stranou?

Již několik měsíců se spekuluje o několika nových emisích, které by mohly obohatit skomírající český kapitálový trh. Letos se nejprve mluvilo o ČSOB, ale momentálně je vidět nevůle ze strany majoritního vlastníka emitovat na trh plánovaných 40 % akcií. Druhou emisí, která by mohla v roce 2011 vstoupit na burzu, je spediční společnost C.S. Cargo. Původně třetí v pořadí, ale v reálu první, se stala emise Fortuny Entertainment Group.
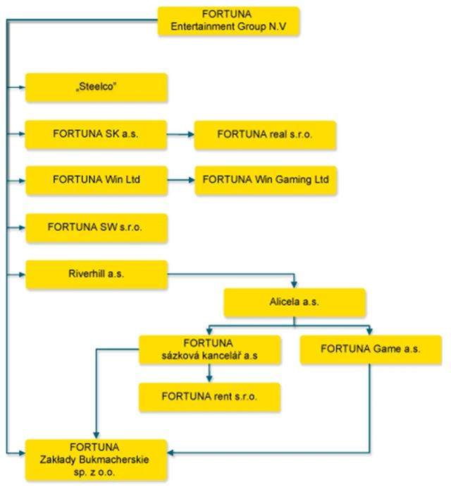
Společnost Fortuna Entertainment Group vznikla v roce 2009 a stala se největším středoevropským provozovatelem kurzových sázek. Z původně české společnosti se postupem času stal holding, který působí i na slovenském, polském a maďarském trhu. Na chorvatském trhu Fortuna působí prostřednictvím partnerské společnosti, která není součástí holdingu, ale patří do investiční skupiny Penta. Skupina trvale investuje do vývoje nových produktů a rozšiřuje stávající síť poboček a služeb.
Díky své dvacetileté historii je Fortuna zavedenou značkou na trhu kurzových sázek. Během let se vyprofilovala na lídra určování trendů v sázkovém sektoru. Důkazem je rychlý vzestup online sázení, které Fortuna Entertainment Group mezi prvními představila na Slovensku a následně i v Česku. Společnost dále plánuje zaměřit své aktivity do Polska.
Klíčovou devizou společnosti jsou profesionální a zkušení bookmakeři, kteří se výborně orientují na lokálních trzích. Znalost sportů a sázkařského prostředí jim umožňuje nastavovat kurzy tak, aby společnost byla vysoce konkurenceschopná, ale zároveň atraktivní pro klienty, protože dobrý bookmaking umožňuje přijímat i vysoké sázky. Fortuna rovněž dává klientům jistotu rychlé výplaty výher.
Jak veliké bude IPO Fortuny?
Společnost má 50 milionů akcií. V rámci IPO plánuje současný jediný akcionář (finanční skupina Penta) prodat 13,8 milionu stávajících akcií a dále vydat 2 miliony nových. V rámci nadalokační opce (overallotment option) Penta může prodat dalších 2,37 milionu stávajících akcií. Celkově tak po IPO, při využití nadalokační opce, bude Penta držet 33,83 z celkových 52 milionů akcií, což je 65 %. Zbývajících 35 % zbude na volně obchodované akcie (free float).
IPO Fortuny v číslech: Užitečné informace o úpisu akcií
Maximální cena jedné akcie v rámci úpisu byla stanovena na 4,5 eura. Celková kapitalizace společnosti při této maximální ceně by tak dosáhla 234 milionů eur.
Důvodem pro emisi je především získání nového kapitálu pro spuštění projektu loterie v České republice, což je jeden z klíčových projektů pro další růst společnosti. Dále je záměrem Penty rozšíření aktivit v Polsku a částečné zhodnocení vlastní investice.
Hospodářské výsledky Fortuny
Fortuna vykázala za prvních šest měsíců roku 2010 celkový objem sázek přijatých ve skupině 192 milionů eur, což znamená meziroční růst o 12 procent (loni za 1H 171 milionů eur). Hrubé výhry (Gross Win) dosáhly 45,4 milionu eur, což je nárůst o 10 % ve srovnání s 41,1 milionu eur v předchozích šesti měsících. EBITDA skupiny vzrostl v prvním pololetí letošního roku o 11 % na úroveň 11,61 milionu eur. Na dobrém hospodaření se výrazně podílely zejména neustále rostoucí tržby z online sázení, které Fortuna nově spustila na slovenském a českém trhu i prostřednictvím mobilních a chytrých telefonů. K pozitivním výsledkům přispělo rovněž sázení "live" (sázky podávané v reálném čase v průběhu sportovní události) a zaměření na rozvoj a efektivnost pobočkové sítě na všech stávajících trzích.
IPO Fortuny: Postřehy z prezentace pro drobné investory
Prostřednictvím své dceřiné společnosti FortunaWin registrované na Maltě začala Fortuna navíc v červnu nabízet internetové sázení v Maďarsku. Fortuna je přesvědčena, že kladné zkušenosti se zavedením internetového sázení na různých trzích zemí střední a východní Evropy mohou významně přispět do právě probíhající debaty o právním rámci v Polsku. Slibný vývoj v online sázení provozovaném Fortunou je zřejmý jak v České republice, tak na Slovensku.
Náš názor na IPO Fortuny
Přestože společnost vykazuje velice dobré výsledky, je dobré zachovat opatrnost a neukvapit se s nákupem akcií. Rozhodně si myslíme, že společnost skýtá velice slušný růstový potenciál. I slibovaná dividenda ve výši 50 až 100 % hrubého zisku je pro konzervativní investory zajímavá.
Mírným záporem, který může brzdit obchodování, je velikost emise, která je malá, nelze tedy očekávat, že akcie bude hodně obchodována. Tím, že pouští Penta na trh pouze 35 % akcií, dává jasně najevo, si chce ve společnosti ponechat blokační majoritu. Kdykoli se jí tedy znelíbí minoritní akcionáři, může je ze společnosti za přispění našich zákonů vytěsnit.
My očekáváme, že emise bude upsána za maximální cenu, která pro nás není tak zajímavá. Zatím s nákupy hodláme vyčkat s uvedením na trh, o zařazení do portfolia hodláme rozhodnout na základě zhodnocení kvartálních výsledků a komentáře výhledu managementu na následující období.
Aktualita pro rok 2026
Aktuality







